近年来,随着城市现代化进程的不断加深,医疗保障体系逐步完善,“十三五”规划也曾指出,要将“全力做好城乡医保制度整合、全国异地就医联网结算”等工作作为医保改革的重点。作为医保改革的践行单位,人力资源与社会保障局一直为用户提供一系列为民、便民、利民业务。其中,医保卡结算业务的普及和完善,让其用户在医院、药店、社区卫生所等单位都可享受到使用医保卡付款结算的便利。
医保卡结算问题丛生
然而,当用户使用医保卡在医院、药店等单位进行付款结算时,人力资源与社会保障局通常会采用电信VPDN(虚拟专用拨号网)的方式与这些单位进行数据接入,完成医保卡付款结算交易。在用户信息接入的同时,难免会存在以下问题:
各地方的数据端口缺失、城中村线路接入受限、无法覆盖偏远地区等问题使得人社局系统无法与医院、药店、社区卫生所等单位进行数据接入,无法满足用户的医保卡结算需求。
VPDN技术本身的安全隐患,如缺乏多因素认证手段、无法进行代码级扩展、安全加密传输能力弱等问题,更是达不到网络安全法及等保建设要求,国家相关机构也均无VPDN的相关产品检测标准。一旦人社局系统遭到黑客或不法分子入侵,很可能会造成用户信息的泄露或篡改,从而给用户带来无法估量的损失。
因此,如何解决运营商线路、VPDN技术安全隐患等问题,更好的为用户提供医保卡结算业务,已经成为人社局最迫切的需求。
部署网御星云VPN解决方案
针对人社局目前所面临的难题,网御星云结合系统安全性、用户体验性、安装简便性等方面因素,推出一体化VPN解决方案,方案部署如下:

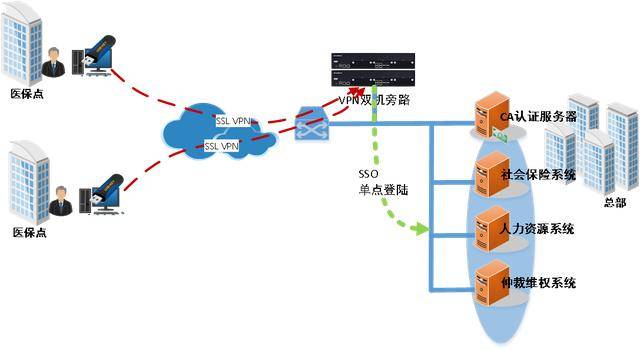
在人社局数据中心外边界处部署网御星云VPN综合安全网关,启用SSLVPN功能,配置用户并授权,由VPN综合安全网关颁发数字证书,导入USBKey后分发给接入医保单位;医保单位进行医保刷卡结算前,打开标准浏览器,输入用户名密码并插入数字证书USBKey实现双因子认证;认证通过后,点击要访问的业务系统链接,VPN综合安全网关通过单点登录技术自动单点代填内网业务系统,实现安全远程接入办公需求。
方案特色
该方案可支持IPSec VPN、SSL VPN、PPTP、L2TP VPN的统一用户管理和认证体系,仅需一次性配置即可适用于全部VPN类型的接入,配置管理高度集中;单台VPN综合安全网关设备最高支持5万+并发用户同时在线,并发性能强;该方案强大的主从账号绑定功能,单点代填无忧,解决了内网账号滥用问题,可极大提到系统安全性和用户体验性。
方案实施效果
通过在人社局数据中心外边界处部署网御星云VPN综合安全网关,可解决数据端口缺失,城中村限制接入、偏远山区无法覆盖等运营商线路问题,帮助人社局成功实现与各地方医院、药店、社区卫生所等单位的数据接入,让其用户享受到使用医保卡刷卡结算的便利。其次,从系统安全性上来说,加密防护、多因子认证手段、日志审计等技术手段,提高了系统安全性,为人社局整体的网络安全提供保障。从用户体验性上来说,通过虚拟门户、单点登录等技术手段,实现与第三方管理系统或单点登录系统、应用门户系统的无缝整合。从安装简易上来说,,网御星云VPN设备的部署和维护十分的简单,不需要安装任何客户端软件,也无需对服务器端进行特殊的设置,仅使用标准WEB浏览器的就可实现安全的远程访问。

网御星云多年来一直注重人力资源和社会保障局的安全建设工作。目前,网御星云已帮助南宁、伊犁州、衡水市、凉山州、攀枝花市、武汉市黄陂区、定州等地区的人力资源和社会保障局成功搭建基于VPN综合安全网关的远程安全医保结算网络,解决了医保结算节点增多带来的安全接入问题,也为未来的网络扩展打下了良好的基础。

还没有评论,来说两句吧...