我们评价人时,有一个标准是逻辑思维能力,而逻辑思维能力的标准又是什么呢?
逻辑思维就是一种结构化思维,这种能力能让我们思考全、准、快。表达能观点鲜明,重点突出,逻辑清晰,层次分明,简单易懂。而金字塔结构的思考就是一种结构化思维,学会这种金字塔结构,我们就能提高逻辑思维能力。学会用右脑,左脑全脑思维。

人面对混乱信息,复杂的问题会产生焦虑感,痛苦感,而为了解决焦虑感,痛苦感,人有2个选择:1寻找解决焦虑感痛苦感的方法,2、逃避焦虑感痛苦感。
如果选择了解决那么你就主动获得了成长,但大多数人是在无法逃避后才选择解决这就是被动成长。学习金字塔结构是一个痛苦的过程,如果你选择成长,那本文将加快你成长。

学习金字塔结构,我们首先必须要清楚自己的大脑特点,大脑组织思想时只有演绎和归纳两种逻辑关系,而逻辑关系决定了大脑思维的发展顺序,演绎推理只有演绎的顺序,而归纳推理却可以分为时间顺序,结构顺序和程度顺序。
可以说金字塔结构就是以大脑这一特点为规则构建,整个构建过程及表达过程全部和大脑逻辑思维有关,只不过我们平时大脑都是无意识进行这些过程,再学习,思考和理解这一结构的过程,你就是在有意识训练自己逻辑思维,从而提高自己结构化思维能力。能理解大脑这一运行特点,就是理解这本书的关键。

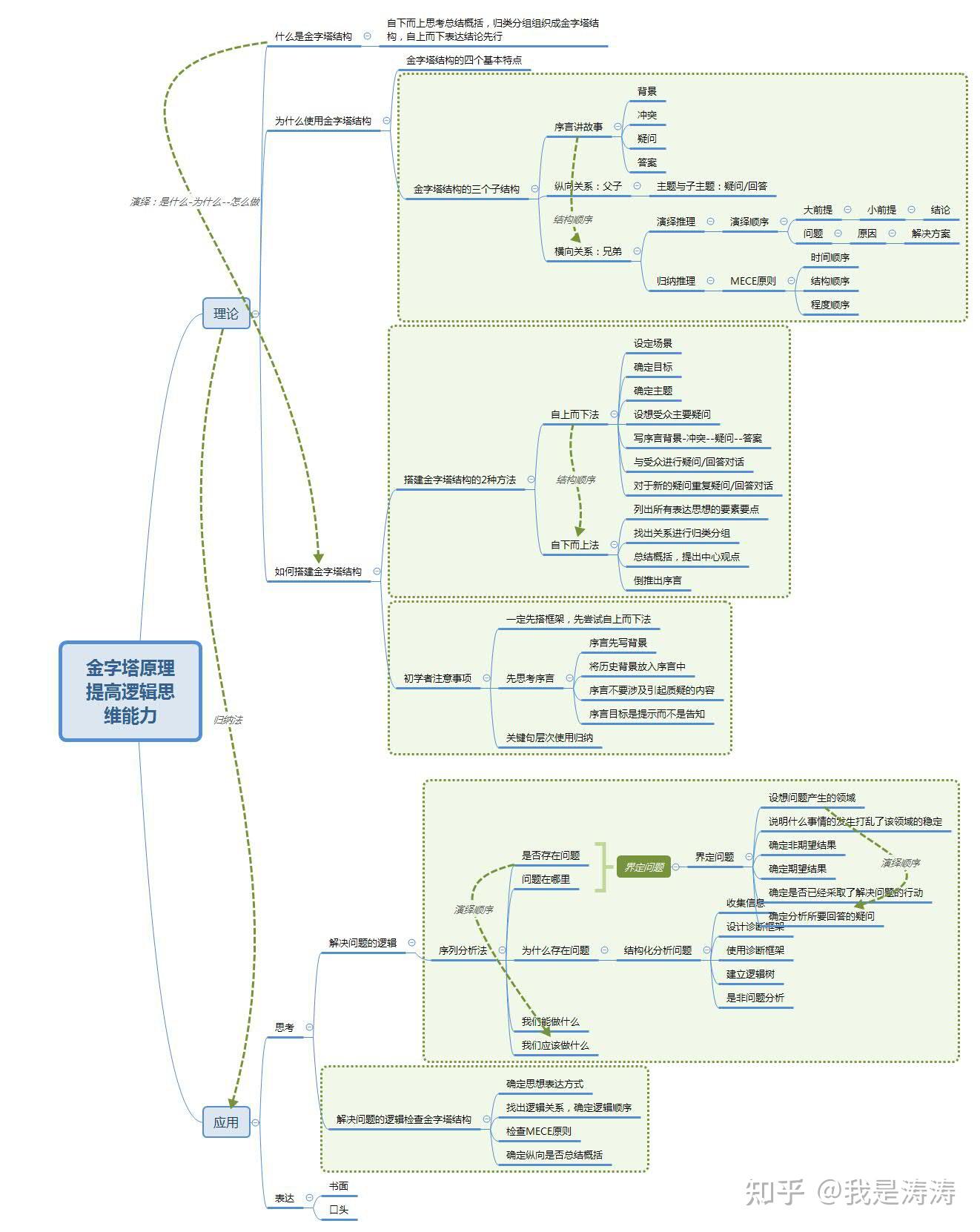
金字塔原理是一种能清晰展现思路的有效方法,既然是方法那肯定是有理论知识和实际应用(这个运用了归纳法)。人的倾向是按照思维的发展顺序表达自己的思想,而通常都是演绎的顺序。比方按照大部分人的思路,什么是金字塔结构》》》为什么要使用金字塔结构》》》怎么搭建金字塔结构,这就是演绎顺序(现象--原因--解决方案)。

金字塔结构一、理论知识(一)为什么要使用金字塔结构?
按演绎推理方式,大脑无法一次记忆7个以上的信息,为了记住更多信息大脑会自动寻找逻辑关系,将信息按照金字塔结构归纳分组以方便理解和记忆,预先按照金字塔结构归纳整理的信息方便大脑理解和记忆。

演绎推理

演绎推理
按照归纳推理方式,使用金字塔结构提高了思考,沟通,表达和解决问题的能力总结概括出金字塔方便大脑理解和记忆

归纳推理(二)什么是金字塔结构?
金字塔结构组织的思想是首先表达主要思想,使受众对表达者的观点产生某种疑问,而主要思想下一层次的思想将回答这些疑问,通过不断进行疑问\回答式的对话,受众就可以全面了解所有要表达的思想。简单讲就是表达者自下而上思考,将信息总结概括,然后归类分组组织成金字塔结构,最后自上而下表达,结论先行。

金字塔结构1、金字塔结构的四个基本特点
当你在运用金字塔原理的时候,应遵守这四个基本原则:结论先行,以上统下,归类分组,逻辑递进。先重要后次要,先全局后细节,先结论后原因,先结果后过程。这也是金字塔最基本的结构。
结论先行:每篇文章只有一个中心思想,并放在文章的最前面。
以上统下:每一层次上的思想必须是对下一层次思想的总结概括,这一组思想则是对其上一层次思想的解释和支持。
归类分组:每一组中的思想必须属于同一逻辑范畴。
逻辑递进:每一组中的思想必须按照逻辑顺序排列。

金字塔四个特点2、金字塔结构的3种子结构
一个完整的金字塔结构存在3种子结构:序言讲故事,纵向的疑问/回答式对话,横向的演绎或归纳,这3种结构将加快我们发现自己思想的过程。

金字塔结构的3个子结构(1)序言讲故事
序言的目的是为了吸引受众的注意然后和其相关联,确定初始问题(问题定性),然后为展开金字塔结构表达思想做铺垫.
在开始构建金字塔表达之前,你需要确定初始问题(即受众者将提出的第一个疑问)。
为了让一开始就抓住听众或者读者的注意力,在序言的部分,应该让读者察觉到相关性(保证相关性唯一办法就是能回答受众头脑中已有的问题),这个就是背景.
但是光靠背景吸引是不能达到目的的,这个时候就要制造冲突,把自己的主题和受众相关联,然后通过疑问激发受众的兴趣,这样才能有效地吸引读者的注意力。因为读者只有在需要了解问题的答案时才会去找答案。因此通过“背景-冲突-疑问-问答”的呈现方式,更能直接有效地吸引受众的注意力。

序言(2)纵向(父子)关系:疑问/回答式
纵向关系能很好地吸引读者的注意力,通过纵向联系,可以引导一种疑问 / 问答式的对话。
一来可以引发受众的兴趣;二来迫使受众按照你的思路产生符合逻辑的反应。纵向上每一层次上的思想必须是对下一层次思想的总结概括。

为什么要避免缺乏思想的句子
对于纵向上总结概括的思想需要注意:总结句避免使用“缺乏思想”的句子;总结句要说明行动产生的结果/目标(如果下一层次是行动性思想);找出各结论之间的共性(如果下一层次是描述性思想)

纵向关系(3)横向(兄弟)关系:归纳或者演绎
在组织思想时,我们大脑的逻辑思维能力只存在演绎和归纳2种逻辑关系,而这2种关系决定逻辑顺序是演绎顺序还是归纳顺序。
演绎推理就是线性推理,是三段论式演绎。
大前提---小前提----结论。大前提:世界上存在的某种情况: 小前提:世界上同时存在相关情况(第二个表述是针对第一个表述主语或谓语的评述);结论:这两种情况同时存在的隐含意义

演绎推理
问题/现象---原因---解决方案。解决问题的思路也是一种演绎过程,第一步:发现问题;第二步:分析产生问题的原因;第三步:得出解决方案。

演绎推理
归纳推理就是封闭的环,一个论据三个论点。将具有共性的思想、观点和事务归类分组,并概括其共同点。组织信息时候有时间顺序,结构顺序和程度顺序。归纳法的两个注意事项是:正确定义该组的思想,找到一个能够表示该组所有思想的共同名词;同时识别与该思想不相符的观点和思想。

归纳推理

归纳推理

当我们进行演绎推理时,推理过程的第二个思想必须是对第一个思想的主语或谓语的评述。归纳过程中,通常需要保持主语不变,改变谓语;或者保持谓语不变、改变主语。
演绎推理是根据规则--情况得到结果,归纳推理是根据情况--结果总结出规则。
演绎推理不给出答案,鼓励发散、创造和想象,自己寻找答案,所以演绎推理在表达上更具有说服力,但是不利于记忆和传播。演绎推理能快速得出结论,容易记忆和传播,所以归纳推理在表达上更加清晰,但是扼杀了创造力,想象力和发散。

自下而上思考,自上而下表达
MECE原则是能让人思路清晰、思维缜密的原则。各部分之间相互独立,相互排斥,没有重叠。(Mutually Exclusive )所有部分完全穷尽,没有遗漏。(Collectively Exhaustive)。横向组织思想归类分组时必须遵循这一原则,先分清再穷尽,这样才能确保结构的正确。

横向关系3、如何构建金字塔结构
金字塔结构的思想以三种方式互相关联———向上,向下和横向。
金字塔结构表达的思想必须符合3个原则:
纵向:任一层次上的思想必须是对下一层次思想的概括横向:每组中的思想必须属于同一逻辑范畴横向:每组中的思想必须按照逻辑顺序组织

金字塔结构的基本原则(1)自上而下法
金字塔原理指导我们要以受众为中心(受众是决策者,你是服务者),谁是我们的听众?他们想听什么(内容)?他们想怎么听(思路结构)?那么我们要先设定场景,根据场景确定目标,然后再决定主题.

1.提出主题思想(设定场景--确定目标--决定主题)
2.设想受众的主要疑问
想清楚要解决谁的什么问题。
3.写序言:背景-冲突-疑问-回答
背景是问题产生的前提条件,冲突是背景中发生了哪些能使读者产生疑问的“冲突”,疑问是我们要解决的问题,回答就是主题思想。
4.与受众进行疑问、回答式对话
疑问、回答式对话,就是自上而下的金字塔结构。从上一层思想到下一层思想。
5.对受众的新疑问,重复进行疑问/回答式对话

自上而下构建金字塔结构(2)自下而上法
如果没有确定要讨论的主题思想,可以向下移动一个层次,从关键句层次下手,自下而上的组织思想。
尽可能列出所有思考的要点找出关系,进行分类(找出要点间的逻辑关系,利用 MECE 原则归类分组)总结概括要点,提炼观点观点补充,完善思路
先发散,后总结。用这种方式思考,不仅更容易找到逻辑结构,也更容易培养你的结构化思维。

自下而上构建金字塔结构(3)初学者注意事项

初学者搭建金字塔结构注意事项完整的金字塔结构

序言讲故事

纵向疑问/对话

横向演绎或归纳二、实践应用(一)思考

思考思维的细节
思考就是大脑理解和记忆的过程,思考的目的是为了表达,如果说表达是思维的结果(目的),那么思考就是思维的细节,只有细节做好了才能更好的表达。
我们的大脑在无时无刻的运行,只要活着我们就在不断的思考,在构建金字塔结构前、中、后无时无刻都在思考,只不过那都是我们无意识的行为,这种行为确保了金字塔结构的正确性并准确呈现核心思想。
如果我们有意识刻意的搭建金字塔,使用金字塔结构,那么我们就是在提高逻辑思维能力,提高结构化思考能力。那大脑是如何界定问题,结构化分析问题的了?
演绎推理1.界定问题
金字塔结构表达的思想是在我们得到答案之后才着手构建,但是在构建之前我们肯定是存在问题,只有分析问题原因才能找到解决方案,最后才能表达出来,它就是一个自下而上思考,总结概括的过程,最后的答案就是我们的中心思想,可以说金字塔最底层逻辑就是演绎推理的过程。

界定问题是解决问题的第一步,界定问题可以采用连续分析法。
1.是否有/是否可能有问题(或机会)? 判断是否有问题,需要对比期望结果和非期望结果。一般来说,如果期望结果低于非期望结果,则说明存在问题。
2.问题在哪里? 寻找问题的位置,需要从背景入手。
3.为什么存在? 寻找问题的原因,寻找流程上或者结构中潜在的问题。
4.我们能做什么? 其实就是根据问题,罗列可能的解决方案。
5.我们应该做什么? 根据所有罗列的解决方案,选择一个最适合的方案去执行。

常见受众7种疑问
界定问题的框架:
2、结构化分析问题
在完成界定问题后找到解决方案前,我们还需要分析问题。传统的分析问题流程包括4个步骤:收集信息、描述发现、得出结论、提出方案。
为了有效地找到结论和行动方案,分析人员必须有意识、有条理地去收集事实,得出符合逻辑的发现。但多数情况,人们可能会收集该领域一切可以找到的资料,等到所有的事实和资料齐备时才正式开始分析。较好的方法是,建立诊断框架和逻辑树指导,来分析和引导思维。

结构化分析问题
结构化分析问题
1、从信息资料入手: 在收集数据前对问题进行结构化分析,也就是先强迫自己思考产生问题的各种可能原因,然后收集资料,来证明是或不是这些原因。
2、设计诊断框架 : 根据呈现有形结构、寻找因果关系和归类分组这三种结构化分析的方法去建立诊断框架。根据这个框架去找问题的原因,然后将产生问题的可能原因分类。
3、建立逻辑树 : 使用逻辑树可以得出解决问题的各种方案

3、用思考的方式检查金字塔结构的正确性
在构建金字塔结构时,我们是自上而下的表达,自下而上的思考,纵向总结概括,横向归类分组,序言讲故事,标题提炼思想精华,这个过程我们无意识的思考来确保金字塔结构的正确性,那当金字塔结构搭建完成我们还会有意识重复这一过程,以检查金字塔结构确实没问题。

首先我们知道构建金字塔结构必须遵循3个原则:
1、纵向:任一层次上的思想必须是对下一层次思想的概括;
2、横向:每组中的思想必须属于同一逻辑范畴;
3、横向:每组中的思想必须按照逻辑顺序组织,
4、横向分组必须遵循MECE原则,这也是检查金字塔结构的底层原则,任何不符合这几条规则的都不属于金字塔结构。

结构化分析金字塔结构
比方我们已经搭建好了一个金字塔结构,我们现在来检查,我们先假设金字塔结构存在问题,但是不知道问题在哪,然后我们按照金字塔结构自下而上的思考,这个时候金字塔结构就是我们的诊断框架,我们要一层层检查.

首先我们要确定思想的表达方式(行动性思想有效性比描述性强);其次我们要找出该组思想的逻辑框架然后确定逻辑顺序(先分清,如果逻辑顺序不对金字塔结构就存在问题);
如果逻辑顺序是对的,那么下一步我们就要确保该组是否遵循MECE原则(后分尽,如果存在遗漏金字塔结构就不完善);
最后我们检查纵向上任一层次思想是否是对下一层次思想的概括,如果下一层次是行动性思想,那上层次思想必须说明这些行动后能取得的结果,如果是描述性思想,必须说明这些描述性思想具有的共同含义。

如何归类分组
以上思考的过程就是用金字塔结构来界定问题,结构化分析问题的过程。



如何提高逻辑思维能力?

还没有评论,来说两句吧...